-
Notifications
You must be signed in to change notification settings - Fork 24
Resources
Maryland Geographic Information Office edited this page Jul 6, 2015
·
29 revisions
- Documentation
-
Branching Model
-
Branching Flow
-
Terminology
-
Visual Cheat Sheet
-
Command Shortcuts
- Pro Git Online Book
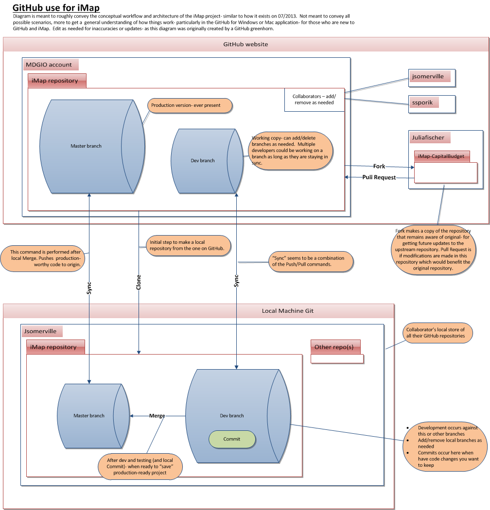
- Overview of iMap on GitHub:
- [State of Maryland Account](State of Maryland Account)
- ArcGIS Online Documentation
- Developing with ArcGIS Online
- Portal for ArcGIS Overview
- [Portal for ArcGIS API] (http://www.arcgis.com/apidocs/rest/)