After nearly six months developing, testing and polishing, the first stable version of Housekeeper 2 is finally released!
Housekeeper aims to be the coolest, handiest Repository Pattern implementation, any useful suggestion and PR are welcomed.
Increasing unit test code coverage is a work in progress (lots of works), but there is a set of integration tests running locally that covered most code.
Housekeeper is a flexable and powerful Repository Pattern implemention for Laravel. In addition to the basic Repository Pattern and elegant syntax, Housekeeper has features like Injection system, Auto-Booting Method that will let you creating endless possibilities. The goal of Housekeeper is free you from the redundant and boring DAL stuff, coding more intuitively.
- Repository Pattern and Housekeeper
- Installation
- TL;DR (Quick start)
- Features
- API
- Abilities
- Issue
- Lisence
- Credits
The Repository Pattern is a software design pattern. In a nutshell, it means to encapsulate your data interaction code as methods that belong to different classes (Base on data domain), we call this type of class as Repository. When your business logic layer needs to accessing data such as an article entry in the database, it should ask to the Article Repository instead of writing inline query that deal with database directly.
OK, but ... I already got Eloquent, why not just using that?
Of course you can! But there're people who's not a fan of the Active Record, it just doesn't feel right for them, for these people, the Repository Pattern makes more sense. Besides, you can write method that is more expressive on your repository class, like getActivatedUsers(), and you can write tests for them very easily.
More importantly, Housekeeper is a better version of Repository Pattern (In some ways), you could read more about it below.
Housekeeper loves Eloquent. Most query APIs are the same as the Eloquent's, so you can use them without the needing to learn anything, and the returns are like Eloquent's too.
PHP >= 5.5 and Laravel >= 5.1
$ composer require aaronjan/housekeeper ~2.3
or add these to your composer.json file:
"require": {
"aaronjan/housekeeper": "~2.3"
}
then execute console command:
$ composer install
After Composer finish running, add the HousekeeperServiceProvider to the providers in config/app.php:
<?php
// ...
'providers' => [
// ...
// Add this:
\Housekeeper\Providers\HousekeeperServiceProvider::class,
// ...
],
// ...Make a configuration file for Housekeeper could allow you to tweak things:
$ artisan vendor:publish --provider=Housekeeper\\Providers\\HousekeeperServiceProvider --tag=config
It's done! Now you can make a repository:
$ artisan housekeeper:make UserRepository
If you have outstanding insight, this section will tell you how to use Housekeeper in the simplest words.
-
Do not write
class constructor, usebootmethod instead, supportsType-Hinting. -
Any public method that name starts with boot and followed by an upper-case letter (for instance, bootForInject), then this method will be called during class initializing, also support
Type-Hinting. -
If you want to do something before/after some methods belong across multiple repository, encapsulate these logics as
Injectionsthen inject them into your repositorys. -
By using the two features above, you can write
Traitto injectInjection, and use it in your repository.
Take a example:
<?php
namespace App\Repositories\Injections;
use Housekeeper\Contracts\Injection\Basic as BasicInjectionContract;
use Housekeeper\Contracts\Injection\Before as BeforeInjectionContract;
use Housekeeper\Contracts\Flow\Before as BeforeFlowContract;
class LogTimeBefore implements BasicInjectionContract, BeforeInjectionContract
{
public function handle(BeforeFlowContract $beforeFlow)
{
\Log::alert('wow');
}
}<?php
namespace App\Repositories\Abilities;
use App\Repositories\Injections\LogTimeBefore;
trait TimeLogger
{
public function bootTimeLogger()
{
$this->injectIntoBefore(new LogTimeBefore());
}
}<?php
namespace App\Repositories;
use Housekeeper\Repository;
use App\Repositories\Abilities\TimeLogger;
class MyRepository extends Repository
{
use TimeLogger;
// ...
}-
Housekeeperhas someAbilities(traits) that are out-of-the-box: -
You have to write two methods for every method you meant to write (Recommended):
<?php
class ArticleRepository extends \Housekeeper\Repository
{
protected function model()
{
return Article::class;
}
public function getByName($name)
{
return $this->simpleWrap(Action::READ, [$this, '_getByName']);
}
protected function _getByName($name)
{
return $this->getModel() // this function give you an Eloquent / Builder instance
->where('name', '=', $name)
->get();
}
}That's it, take a look at the Abilities' code for more usages, Have fun!
The Repository Pattern is usually used with the Decorator Pattern. For instance, you have a repository class to interacting with data source directly, later you decide to add cache logic on top of that, so instead of changing the repository class its self, you could create a new class that extending it, and the whole thing may looks like this:
<?php
class Repository
{
public function findBook($id)
{
return Book::find($id);
}
}<?php
use Cache;
class CachedRepository extends Repository
{
public function findBook($id)
{
return Cache::remember("book_{$id}", 60, function () use ($id) {
return parent::findBook($id);
});
}
}The Repository class is the bottom layer, CachedRepository class is another layer that base on the former, so one layer just do one thing (SRP: Single Responsibility Principle).
That is a good approach. But Housekeeper wants to solving the problem with less code by using Flows.
Flows are three stages in every method execution, they're: Before, After and Reset. Every method in a Housekeeper Repository should be wrapped so it can go through these Flows. Here is an example:
<?php
class ArticleRepository extends \Housekeeper\Repository
{
protected function model()
{
return Article::class;
}
public function getByName($name)
{
return $this->simpleWrap(Action::READ, [$this, '_getByName']);
}
protected function _getByName($name)
{
return $this->getModel() // this function give you an Eloquent / Builder instance
->where('name', '=', $name)
->get();
}
}Why there are two methods that had similar names? Well, the getByName method is basically a configuration and an API hint for the core method _getByName, it wrapped the core method by calling the simpleWrap with an Callable which is [$this, '_getByName'], It says what this method does is reading data (Action::READ), the whole reading logic is in the _getByName method.
You don't have to worry about method arguments, Housekeeper will takes care of that. In fact, you don't even need to write [$this, '_getByName'], since it's a convention in Housekeeper (An underscore before your method name):
<?php
public function getByName($name)
{
return $this->simpleWrap(Action::READ);
}Let's back to the cache logic topic. In Housekeeper, if you wrapped your method like above, than to adding cache process, all you need to do is writing a single line of code like this:
<?php
class ArticleRepository extends \Housekeeper\Repository
{
use \Housekeeper\Abilities\CacheStatically; // Adding this
//...
}Now all your method returns will be cached automatically, just like that.
Is it cool?
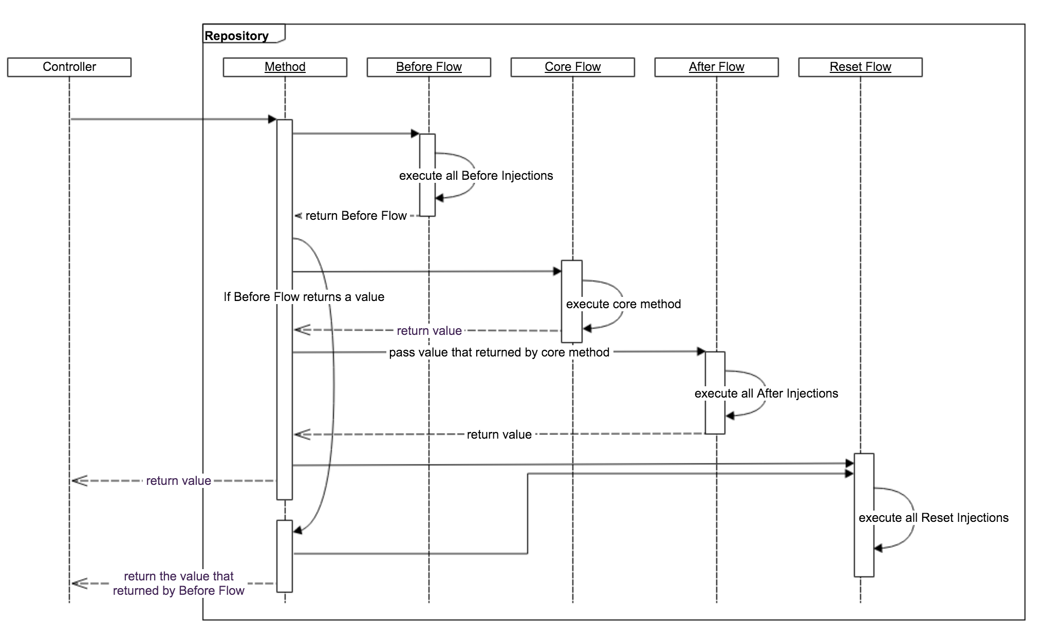
Here a sequence diagram of method execution in Housekeeper (Core Flow is the actual method logic):
Housekeeper allows you to inject logic (called Injection) into any Flow, in every Flow, the Injections that belong to the Flow will be executed. Injection is just like Middleware but with 3 types: Before, After and Reset (matching 3 different injectable Flows). Here is an example:
<?php
class MyBeforeInjection implements \Housekeeper\Contracts\Injection\Before
{
public function priority()
{
return 30; // Smaller first
}
// main method
public function handle(\Housekeeper\Contracts\Flow\Before $beforeFlow)
{
// In here you can get the `Action` object
$action = $beforeFlow->getAction();
// Or get the `Repository`
$repository = $beforeFlow->getRepository();
// And you can set the returns (Only in `Before Flow`)
$beforeFlow->setReturnValue(1);
}
}The handle method in Injection takes a Flow object, depends on what Flow you injected into, the methods of the Flow object could be different, for instance, Before Flow provides setReturnValue method, you could call it by pass a value to it, then Housekeeper will use this value as the return and skip the actual method.
You can inject Injection by using the these methods: injectIntoBefore, injectIntoAfter and injectIntoReset.
<?php
class ArticleRepository extends \Housekeeper\Repository
{
// `Housekeeper` will call the `boot` method automatically with `Dependency Injection` process
public function boot()
{
$this->injectIntoBefore(new MyBeforeInjection());
}
// ...
}Here is flowchart of the Before Flow execution:
Housekeeper also will calling every method in the Repository class that name start with boot (before calling the boot method) when Repository instance been creating, some of the out-of-the-box Abilities in Housekeeper are took advantage of this, like in Adjustable trait:
<?php
trait Adjustable
{
// ...
public function bootAdjustable()
{
$this->injectIntoBefore(new ApplyCriteriasBefore());
}
// ...
}Let's assume someone wrote code like these:
<?php
use Housekeeper\Action;
class ArticleRepository extends \Housekeeper\Repository
{
public function getArticlesByAuthorId($authorId)
{
return $this->simpleWrap(Action::READ);
}
protected function _getArticlesByAuthorId($authorId)
{
return $this
->applyWheres([
['author_id', '=', $authorId],
])
->get();
}
public function getArticlesBySameAuthor($articleId)
{
return $this->simpleWrap(Action::READ);
}
protected function _getArticlesBySameAuthor($articleId)
{
$article = $this->getModel()->find($articleId, ['id', 'author_id']);
return $this->getArticlesByAuthorId($article->author_id);
}
// ...
}<?php
class ArticleController
{
public function getRecommendForArticle(ArticleRepository $articleRepository, $articleId)
{
$articles = $articleRepository
->applyWheres([
['language', '=', 'chinese'],
])
->getArticlesBySameAuthor($articleId);
return view('article.recommend-for-article', compact('articles'));
}
// ...
}In this example, the applyWheres method has been used twice, one is in the Controller, the other is in the Repository, could the first one affecting the _getArticlesByAuthorId method? No. It will only affecting the _getArticlesBySameAuthor method, and be more precisely, it's affecting this line:
$article = $this->getModel()->find($articleId, ['id', 'author_id']);Every wrapped method in Housekeeper has their own Scope, means they have their own Eloquent Model (Or Builder), thus they will not taking any affect to each other. If you calling applyWheres or ApplyOrderBy outside the repository, they would only affecting the first wrapped method you called.
Having two methods could be annoying, you can write an Anonymous Function, before the simpleWrap takes a Callable:
<?php
public function getByName($name)
{
return $this->simpleWrap(Action::READ, function (name) {
return $this->getModel()
->where('name', '=', $name)
->get();
});
}Add an array of where clauses to the query.
Arguments
$wheres- An array ofwhereconditions.
Example
<?php
$userRepository
->whereAre([
['age', '>', 40],
['area', 'west']
])
->all();<?php
$userRepository
->whereAre([
['area', 'east'],
function ($query) {
$query->whereHas('posts', function ($hasQuery) {
$hasQuery->where('type', 1);
});
$query->whereNull('has_membership');
},
])
->paginate(12);Alias for the whereAre method.
Arguments
$wheres- An array ofwhereconditions.
Add an "order by" clause to the query.
Arguments
$column$direction
Example
<?php
$UserRepository
->orderBy('age', 'desc')
->all();Alias for the orderBy method.
Arguments
$column$direction
Set the "offset" value of the query.
Arguments
$value- The specified offset of the first row to return.
Example
<?php
$UserRepository
->limit(10)
->all();Set the "limit" value of the query.
Arguments
$value- The maximum number of rows to return.
Example
<?php
$UserRepository
->limit(10)
->all();Determine if the record exists using its primary key.
Arguments
$id- The primary key of the record.$column- You could also specify a column other than primary key, and change the value of$idcorrespondingly.
Examples
<?php
$userRepository->exists(3);<?php
$userRepository->exists('name', 'John');You could use this method with custom query conditions too:
<?php
$userRepository->whereAre(['gender' => 'female'])->exists(1);Retrieve the "count" result of the query.
Arguments
$columns
Find a model by its primary key.
Arguments
$id$columns- Specify columns that you want to retrieve.
Examples
<?php
$userRepository->find(1, ['id', 'name', 'gender', 'age']);Find a collection of models by their primary key.
Arguments
$ids$columns- Specify columns that you want to retrieve.
Update a record in the database.
Arguments
$id$attributes
Examples
<?php
$userRepository->update(24, [
'name' => 'Kobe Bryant'
]);Create a model with $attributes.
Arguments
$attributes
Delete a record from the database by its primary key.
Arguments
$id
Execute the query and retrieve the first result.
Arguments
$columns
Execute the query as a "select" statement.
Arguments
$columns
Paginate the given query.
Arguments
$limit$columns$pageName$page
Retrieve models by a simple equality query.
Arguments
$field$value$columns
Set the relationships that should be eager loaded, like Eloquent.
Examples
<?php
$users = $userRepository->with('posts')->paginate(10);For more complex queries, you could put them in a Criteria class that is more semantic and reuse them anywhere you want, for that, using the Adjustable ability.
<?php
namespace App\Repositories\Criterias;
class ActiveUserCriteria implements Housekeeper\Abilities\Adjustable\Contracts\Criteria
{
public function apply(Housekeeper\Contracts\Repository $repository)
{
$repository->whereAre([
['paid', '=', 1],
['logged_recently', '=', 1],
]);
}
}Then in your controller:
<?php
$activeUserCriteria = new ActiveUserCriteria();
// UserRepository must used the `Adjustable` trait
$activeUsers = $userRepository->applyCriteria($activeUserCriteria)->all();
// Or you can remember this Criteria:
$userRepository->rememberCriteria($activeUserCriteria);
$activeUsers = $userRepository->all();
$femaleActiveUsers = $userRepository->where('gender', '=', 'female')->all();Apply this Criteria only once.
Arguments
$criteria- Criteria object.
Remember this Criteria, it will be applied when every wrapped method been called (Only the first one, iternal method calling will be ignored).
Arguments
$criteria- Criteria object.
Remove all remembered Criterias (Not applied).
Get all remembered Criterias.
This Abilitiy provides lots of Eloquent style query APIs that you are very familiar with.
This Ability implemented a very simple cache system: Caching all method returns, and delete them all when creating/updating/deleting, you can clear cache manually too.
Once you use this Ability, everything is automatic. all(), find(), paginate() and others will go through the cache logic, if any cached return be found, then no database query will be executed. Different method has different cache key, even applying query will change the cache key.
This Ability may not be much practical in large project, but it shows the flexibility of Housekeeper, and other cache system is in the roadmap.
<?php
// Cache is disabled by default, you have to enable it first.
$userRepository->enableCache()->all();
// This also will be cached!
$userRepository->where('age', '<', '30')->orderBy('age', 'desc')->all();Wrapped methods has their own cache:
<?php
class UserRepository extends Housekeeper\Repository
{
use Housekeeper\Abilities\CacheStatically;
public function getOnlyActive() // Cached
{
return $this->simpleWrap(Housekeeper\Action::READ);
}
protected function _getOnlyActive()
{
// Every wrapped method has it's own scope, they don't interfere with each other
return $this->whereAre([
['paid', '=', 1],
['logged_recently', '=', 1],
])
->all(); // Cached too
}
}Enable cache system.
Disable cache system.
Indicate whether cache system is enabled or not.
Delete all caches of this repository.
Housekeeper ignored Mass Assignment Protection by default, use this Ability if you need it.
Guardable disabled Mass Assignment Protection by default too, you have to turn it on manually.
<?php
// For inputs that we can't trust
$userRepository->guardUp()->create($request->all());
// But we can trust our internal process
$userRepository->guardDown()->create($attributes);Enable Mass Assignment Protection。
Disable Mass Assignment Protection。
Whether or not the Mass Assignment Protection is enabled.
To utilize the SoftDeletes trait of the Eloquent, you should use this Ability in your repository.
Include soft deletes.
Include soft deletes only.
Hard delete a record by primary key.
Arguments
$id
Restore a soft-deleted record by primary key.
Arguments
$id
Create a new repository:
php artisan housekeeper:make MyRepository
Create a new repsitory and a new model:
php artisan housekeeper:make MyRepository --create=Models\\Student
Create a new repository with some Abilities:
php artisan housekeeper:make MyRepository --cache=statically --eloquently --adjustable --sd
If you have any question about Housekeeper, feel free to create an issue, I'll reply you ASAP.
Any useful pull request are welcomed too.
Licensed under the APACHE LISENCE 2.0
Thanks to prettus/l5-repository for inspiring.
Thanks to sunkey for the awesome LOGOs!
Thanks to @DarKDinDoN, @Bruce Peng, @FelipeUmpierre, @rsdev000 for your contributions!
Thanks to Laravel for making our life easier!

